Sometimes, when an issue occurs, you cannot call our Support right away... and when you finally can call us, the issue is not any more or everything works correctly. Whether it is speed or an error in the system, it needs to be recorded at the moment.
This is an article about a tool available in Chrome (and any browser), that helps us understand how did the browser react and what happens during every step of what you were trying to do. We call that the F12 - aka the Developer Tool.
Click F12
From a browser, if you press F12 on your keyboard
This tool is available on any browser but this article is based on Chrome screenshots.
This will open the Tool, either on the right side of your screen or in a separate window (can toggle to be split-screen or two windows).
Understand that this window is linked to the tab from which you were on when you clicked on F12.
It will not look at any other tab if you have multiple tabs open in your browser. If you close the tab, it will close the tool at the same time.
If it is not in a full-page window, click on the top right three dots and choose the two windows icon:
Click Refresh
If the screen is empty, try navigating to a different page or refreshing the current page from the browser.
The tools will start showing a lot of information.
There are multiple tabs, but the most important ones to troubleshoot speed or performance will be the Network and the Performance Tabs.
Record in the Performance tab
With the F12 tool, you can record what is currently happening. It is more like a timeline screen by screen.
Go to the Performance Tab and then click on the Record button on the left side.
Then at the end, click on the arrow going down to Save the "Profile", which is the troubleshooting you just recorded.
The file will save in your
Downloads folder and will start with "profile-xxxxxxxxxx".
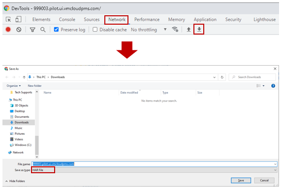
Record in the Network tab
This section records as soon as open it (see the red dot on the left).
With F12 open, try to duplicate the issue.
Then go to Network and click on the arrow going down. This will download a HAR File in your Downloads folder.
The files can be pretty heavy, so be careful not to record for too long. Call our Support when it is done and they will take the file and look on their side if they can find something.
Attach the file to a ticket
Open a ticket at
help.visualmatrix.com and attach the file to it with an explanation of the situation, what you were doing or trying to accomplish and what went wrong.
No need to waste time on the phone. We will contact you as soon as we have more information.
Require assistance with that article?
What is the error?
What were you doing when this error came up?
Has anything specific that you noticed, that causes this error when you see it?
Is this happening on all PCs or just one?
Does this error affect more than one thing in your system?
Can you provide a screenshot of this error?
Can you reproduce this error at will?

Providing responses to the following questions in your ticket could expedite your resolution.
Related Articles